Cursors with XMTP
This document explains the concept of cursors as they relate to message synchronization on the XMTP network. Cursors are a fundamental part of how XMTP clients efficiently fetch new messages and maintain state, particularly with the sync() family of functions.
While cursors are managed automatically by the XMTP SDKs, understanding how they work is crucial for debugging and for grasping the underlying mechanics of message synchronization.
What is a cursor?
A cursor is a pointer or a marker that an XMTP client maintains for each topic it subscribes to (both group message topics and welcome message topics). This cursor is stored locally and is specific to each app installation.
Think of it as a bookmark in the chronological log of messages and events for a given topic. Its purpose is to remember the exact point up to which an installation has successfully synchronized its data.
How cursors work with sync()
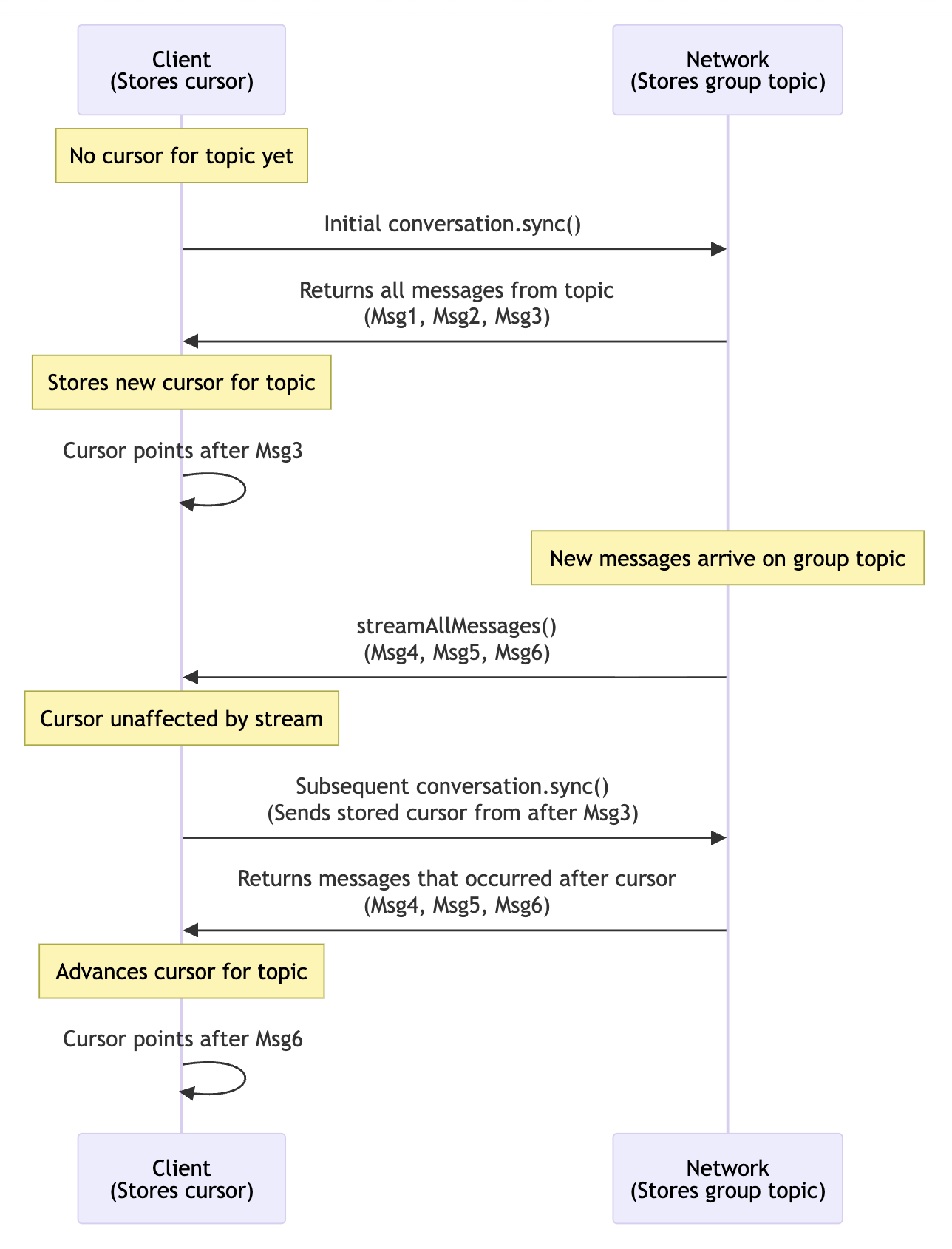
The primary role of a cursor becomes evident when you use the sync() functions (conversation.sync(), conversations.sync(), and conversations.syncAll()).
- Initial sync: The first time an app installation calls
sync()for a specific conversation, it fetches all available messages and events from the network for that conversation's topic. - Cursor placement: Once the sync is complete, the SDK places a cursor at the end of that batch of fetched messages.
- Subsequent syncs: On the next
sync()call for that same conversation, the client sends its current cursor position to the network. The network then returns only the messages and events that have occurred after that cursor. - Cursor advancement: After the new messages are successfully fetched, the SDK advances the cursor to the new latest point.
This process ensures that each sync() call only retrieves what's new, making synchronization efficient by avoiding the re-downloading of messages the client already has.
How Cursors Enable Efficient Sync
The XMTP SDKs use cursors to make message synchronization highly efficient. The design principle is to fetch new data from the network with sync() while providing access to historical data from a local database.
-
sync()fetches new data from the network: Thesync()functions are designed specifically to retrieve new messages and events from the network. To do this efficiently, the SDK advances the cursor to the position of the last synchronized item. On subsequentsync()calls, the client provides this cursor, and the network returns only what has arrived since. This forward-only cursor movement is an intentional design choice that prevents re-downloading data the client already has. -
Access old messages from the local database: Once
sync()fetches messages from the network, they are stored in a local database managed by the SDK. You can query this database at any time to retrieve historical messages without making a network request. This provides fast, local access to the full message history available to the installation. -
History on new devices is handled by history sync: The behavior of cursors should not be confused with loading message history on a new device. A new app installation lacks the encryption keys to decrypt old messages. Even if it could fetch them from the network, they would be unreadable. History sync is the dedicated process for securely transferring message history and the necessary encryption keys to a new installation.
-
Streaming does not affect the cursor: Receiving messages via a real-time
stream()does not move the cursor. Streaming provides instant message delivery but doesn't guarantee order or completeness if the client is briefly offline.sync()serves as the mechanism to ensure the local state is complete and correctly ordered, and only then is the cursor advanced.
Cursors for different sync functions
Each sync() function corresponds to a different type of cursor:
conversation.sync(): This operates on the group message topic for a single conversation. It moves the cursor for that specific conversation, fetching new messages or group updates (like name changes).conversations.sync(): This operates on the welcome message topic. It moves the cursor for welcome messages, fetching any new conversations the user has been invited to. It does not fetch the contents of those new conversations.conversations.syncAll(): This is the most comprehensive sync. It effectively performs the actions of the other two syncs for all of the user's conversations. It moves the cursors for the welcome topic and for every individual group message topic, ensuring the client has fetched all new conversations and all new messages in existing conversations.
For example, here is a sequence diagram illustrating how cursors operate with conversation.sync():

By understanding cursors, you can better reason about the behavior of your app's synchronization logic and the data being transferred from the XMTP network.

